第一步:进入91HTTP代理官网(www.91http.com),点击"会员登录"进入用户登录界面,登录成功后进入用户后台。

第二步:进入用户后台后,点击"包时代理",选择需要提取IP对应的套餐,点击该套餐右边"生成提取链接"进入api提取链接页面

第三步:设置API提取信息,包括业务编号、提取数量、代理类型、返回格式、结果分隔符、返回数据、运营商选择、IP去重。设置完毕后点击"生成API链接",直接复制链接。

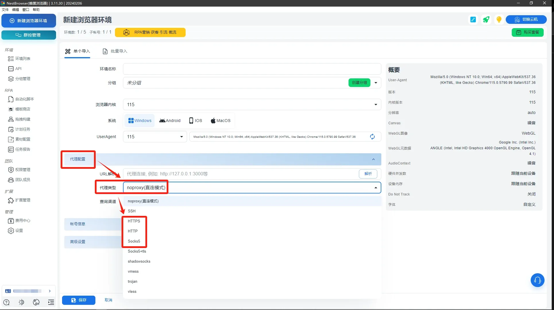
第四步:下载并完成注册蜂巢指纹浏览器(NestBrowser),登录后台,点击「新建浏览器环境」;

第五步:根据需求情况设置指纹浏览器性能参数;

第六步:在「代理配置」分类中,选择代理类型:「HTTP」/「HTTPS」/「Socks5」。

第七步:在「代理配置」中进行代理主机、代理端口、代理账号、代理账号、代理密码的填写。
根据自身需求完成填写「账号信息」和「高级设置」,并进行保存;

第八步:打开新建立好的浏览器环境,若所运营账号数量多,请购买所需地区IP后重复以上步骤或者在创建环境时选择批量导入即可。



热门文章


